Music:
Lizzie And The Cannibals - So Long July
Created in blender using
this
model from sketchfab.
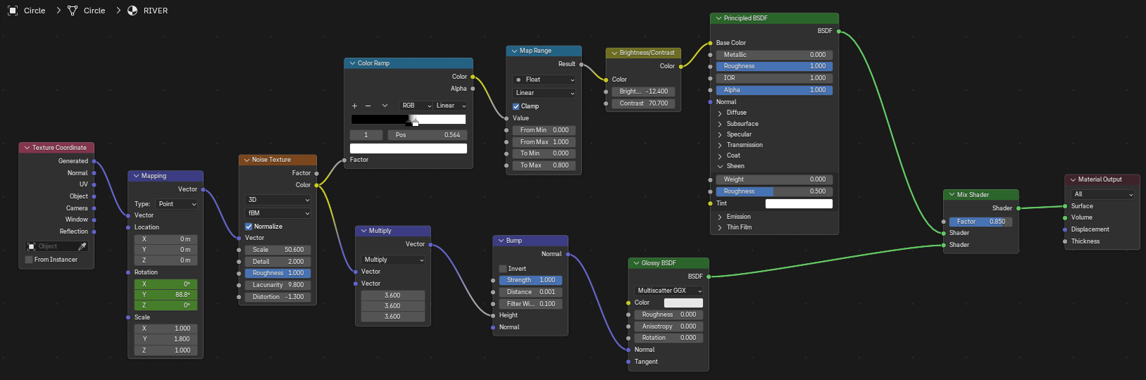
The river is a circle with a glossy + noise material shader, where the noise input vector is keyframed to
create movement;

To accentuate the details of the angel model, while keeping to simple lighting, an ambient occlusion node
was used;
The dithering effect is also done in-blender.
Music:
Jimmy W - Pan
Created in Photoshop & GIMP using a photo I took at an antique store.

Since this image already has a very dark background, we can separate the subject nicely just by harshly
pulling shadow tones to black.

1-bit ordered dithering can be nicely emulated in GIMP by generating a bayer matrix, and "hard mix" blending
it with the layers below.
This is extremely helpful for working with a dithered image non-destructively and in real-time.
From here, I just did some basic adjustments and painting to get a look I was happy with.

I didn't save the project file for it, but the rain background was created by applying harsh motion blur to
a noise pattern, then I thresholded the result to get small white lines.
Music:
Foie Gras - God Lived As a Devil Dog
Created in Photoshop & GIMP using a photo I took at an antique store.
First, the image was cut out in Photoshop (their subject selection tool is a huge time saver);

Similar to fortitude, I used the "Hard Mix" bayer trick to edit an dithered version of the image. From here
it was just painting and adjusting colours;

The flame effect was made by applying the "wind" effect to some noise, then using tile-seamless to make it
wrap well. A gradient was overlayed to fade the effect near the edges.
Music:
The Bilinda Butchers - Secrets
Created in blender using
this
model from sketchfab.
This effect was done by wrapping the y-coordinate of each texel by some amount and drawing lines at the wrap
points. Some transformations of that coordinate vector were animated for the scrolling effect.

The key here is that the camera is at an angle, so the drawn lines appear to warp around the subject. If you
were to look at the subject from a perpendicular viewpoint, the illusion is broken;
Music:
mhva - Inner Well
Created in Photoshop & GIMP using a photo I took at an antique store.
First masked out in a similar way to the other images;

Then some lighting adjustments and the same bayer-blend trick;

Once I was happy with the lighting, I used GIMPs "slur" noise effect to get a subtle noisy distortion;

Repeating this filter with a different seed each time, then dithering, I generated the frames for the
animation.
Music:
Camille Paulette-Odell - Saint Vitus Dance
Created in Photoshop, GIMP & Vim (lol) using a photo I took at an antique store.
Same general masking & dithering+colour-correction first;

The glitched version underneath created by flipping random bits of the image in vim, copying the glitched
(but still visible portion) of the image, and stitching those glitches together.

This is the full glitched version;
Music:
REPULSIVE - Friendship Bracelet
Created in blender using
this model from
sketchfab.
The spotlight volumetrics were emulated by using a translucent cone;

I also used a similar (albeit much simpler) setup of dithering as a blender compositing step.
Aside: Blender -> webm
If it is of any help to anyone, I used this ffmpeg command to generate webms from my blender-rendered animation frames;
ffmpeg -framerate 30 -i %04d.png \
-c:v libvpx-vp9 \
-pix_fmt yuv420p \
-b:v 0 \
-crf 12 \
-row-mt 1 \
-tile-columns 2 \
-threads 8 \
chastity.webm